Still have questions? Contact [email protected]
First things first! Creating a live chat widget is easy and straightforward. Here's how you can quickly set up and customize your widget to perfectly match your website's style:
Navigate to Sites > Chat Widget.
Click New where you can choose one of the following: All-in-one chat, SMS / Email chat, Live chat, WhatsApp.

Select Live Chat
Customize your widget to fit your brand
Click Save

Click Get Code > Copy
Copy the provided embed code

Next, you can decide how you'd like to deploy your new widget! Let's explore your options.
Already familiar with adding scripts directly into your website or funnel? Perfect! Embedding the chat widget directly into your site editor couldn't be simpler. Follow these quick steps:
Navigate to Sites > Websites OR Sites > Funnels
Find your desired website or funnel and open it for editing

Select Opportunities.
Click Next.

Great job! Next, you might consider testing your widget to ensure it's functioning seamlessly.
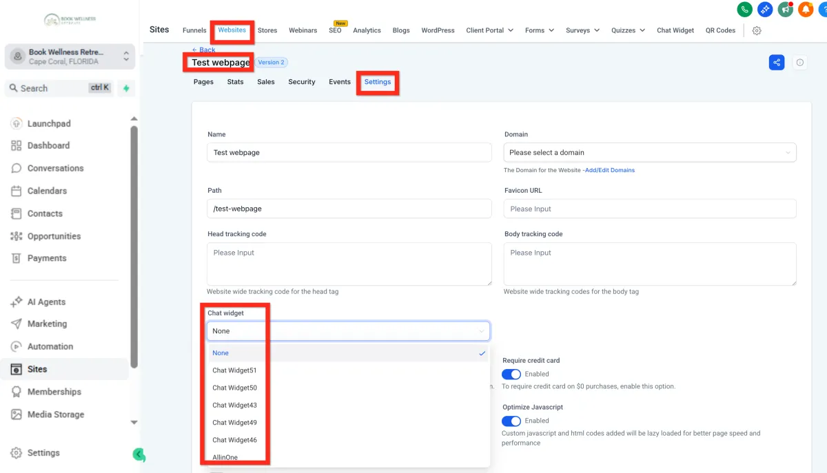
Prefer to keep things even simpler? Deploying your widget directly through your website settings is super convenient, especially if you're less comfortable dealing directly with code. Let’s walk through it:
Navigate to Sites > Websites OR Sites > Funnels
Find your desired website or funnel and open its settings

Under the Chat Widget section, select your live chat widget

Click Save

Fantastic! You're all set. Next, why not explore advanced customization options to really make the chat experience unique to your brand?
Still have questions? Contact [email protected]
First things first! Creating a live chat widget is easy and straightforward. Here's how you can quickly set up and customize your widget to perfectly match your website's style:
Navigate to Sites > Chat Widget.
Click New where you can choose one of the following: All-in-one chat, SMS / Email chat, Live chat, WhatsApp.

Select Live Chat
Customize your widget to fit your brand
Click Save

Click Get Code > Copy
Copy the provided embed code

Next, you can decide how you'd like to deploy your new widget! Let's explore your options.
Already familiar with adding scripts directly into your website or funnel? Perfect! Embedding the chat widget directly into your site editor couldn't be simpler. Follow these quick steps:
Navigate to Sites > Websites OR Sites > Funnels
Find your desired website or funnel and open it for editing

Select Opportunities.
Click Next.

Great job! Next, you might consider testing your widget to ensure it's functioning seamlessly.
Prefer to keep things even simpler? Deploying your widget directly through your website settings is super convenient, especially if you're less comfortable dealing directly with code. Let’s walk through it:
Navigate to Sites > Websites OR Sites > Funnels
Find your desired website or funnel and open its settings

Under the Chat Widget section, select your live chat widget

Click Save

Fantastic! You're all set. Next, why not explore advanced customization options to really make the chat experience unique to your brand?
Join hundreds of wellness leaders who are nurturing their retreat businesses with our gentle yet powerful platform

The complete platform for wellness entrepreneurs to design, grow, and run their business with purpose.
Copyright © 2025. Book Wellness Retreats LLC, All rights reserved
Join hundreds of wellness leaders who are nurturing their retreat businesses with our gentle yet powerful platform

The complete platform for wellness entrepreneurs to design, grow, and run their business with purpose.
Copyright © 2025. Book Wellness Retreats LLC, All rights reserved